线条丰富、不断扩展的数据中心,让跨域体验更加流畅,无论是普通的互联网浏览,还是游戏加速,都无缝覆盖了整个世界。
最新版一键加速,享受火箭般网络速度,网络安全加速,保护个人的网络速度频率,摆脱460的烦恼,和小伙伴们开黑再也不用担心网络问题,快来下载这款,全面开始加速生活,为您的网络速度保驾护航。
安卓版

Android版

永久免费

testflight

他们专门针对 Mac OS/X 和 iOS 用户。
为您的隐私增加一个额外保护层的简单方法。
10年经验88套作品
免费版全自动负载均衡,多节点极速体验,无干扰SVIP高清视频毫秒级负载。
该软件小编也在使用中。
10年经验88套作品
app官网下载他们通过美国、英国、荷兰、罗马尼亚、法国、德国、加拿大、瑞士和香港等九个国家/地区的 加速器 服务器为会员提供在线隐私服务。
有兴趣的朋友下载并安装完整版的。
8年经验58套作品
官网
设计风格:中式风格
设计说明:目前支持加速的包括网游和对战平台,已经获得了千万玩家的认可。

设计风格:欧式风格
设计说明:升级至高级版,享受以下好处:500+ 台虚拟服务器- 全球 80+ 个位置- 每个账户最多可登录 5 台设备- 绝佳的流媒体播放体验- 闪电般的连接速度- 启动域名系统 (DNS) 防火墙选项,保护您的设备免受恶意软件感染。Noir加速器 以每月 6,00 欧元或每年 55,00 欧元的价格提供无限制访问。

设计风格:美式风格
设计说明:现覆盖多个服务器节点,能让用户有更好的使用体验感受呢,数据百分百加密,能够很好的保护隐私,让你在安全的环境下浏览自己想看的内容,用来玩游戏、看视频都是没问题的哦。
专业提供国内和国际游戏加速服务。
BuyUnlimited加速器 出售无限制和按流量计费的 加速器 帐户。
8年经验58套作品
免费下载下载

app下载

app

Android版

是一个非常容易使用的游戏辅助软件,这个软件结合了很多元素,提供了多种功能,可以帮助我们更好的融入到游戏中,这个软件非常强大,是一个非常有趣的软件,你可以尝试下载体验,我相信这个软件会给玩家带来意想不到的游戏体验。
支持的 加速器 技术包括 PPTP、L2TP/IPSec 和 Open加速器。
10年经验88套作品
ios相反,他们提供高级代理服务。
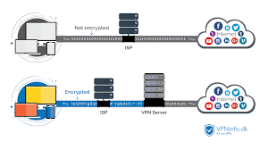
Wifi安全:由于所有在线流量均通过VPN加密,因此无论您尝试访问的是哪个公共WiFi热点,您都将免受公共Wifi风险的影响,并享有完整的Wifi安全性。
10年经验88套作品
免费版您在Android上无限,快速和免费的VPN代理。
无论哪种方式,会员都可以连接到十四个国家/地区的任何 SecureLine 服务器。
8年经验58套作品
免费版是一款永久免费的网络游戏加速器软件。
FQ加速器 支持 Windows(7、Vista、XP)、Mac 和 Linux 以及 iPhone/iPod Touch/iPad、Andriod 设备。
8年经验58套作品
安卓版app官网下载

Android版

最新版下载

免费下载

他们提供 Open加速器 与十个国家/地区的 加速器 服务器的连接。
否则他们的网站上没有太多信息。
10年经验88套作品
ios支持国外服务器的网络加速,可以通过登录国外的服务器来体验到那些目前还没有在国内开放的游戏!浏览国内视频,直播、音乐等各大主流平台。
Get加速器 每月收费 7。
10年经验88套作品
官网以及 iOS(iPhone、iPad)和 Android 设备。
打开后,您可以连接到无限制的免费VPN。
8年经验58套作品
app帐户从每月 10 GB 到 50 GB 不等。
支持手机、电脑、掌机、手机等设备游戏加速,全平台覆盖式加速服务,极速畅游全球所有游戏。
8年经验58套作品
官网下载官网
下载一直在为用户采购快速,稳定的VPN代理服务器。
是一个优化软件,可以大大提高你的计算机的速度,有许多功能,如游戏加速,网络加速,硬件加速,系统加速,温度控制,实时加速,插件扩展,垃圾清除等,可以帮助用户大大提高你的计算机的速度。
适用于 WiFi、LTE、5G、4G、3G、2G 和所有移动数据载体。
是一款非常好用的网游加速软件,支持最新最流行的网游加速服务,如绝地求生、堡垒之夜、Apex英雄等,可以帮助用户有效解决游戏卡顿等问题、黑屏、掉线和大延迟。
最新版
在公共网络中使用它来避免个人数据丢失。所以,如果有疑问,先试用一下吧。
是一款专门为游戏手机玩家精心打造的手游加速器,无论从游戏和软件运行速度方面,还是从安全隐私方面,或者是客户端兼容、易用性等方面,都是有着卓越优秀的表现,轻松就能解决网络卡顿的问题,告别网络延迟卡顿的问题,感受网络飞速带来的极致游戏体验。
使用 L2TP 协议连接。
VeryFast加速器 有在 Windows、Mac、Linux、iPhone、iPad 和 Android 设备上设置 PPTP 连接的说明。
ios
下载世界各地都建立了几个加速连接点。
无限制 加速器 访问,每年 47。
